meta data for this page
Add New (Tooltip) Values
Each linked shape usually carries a symbol, one or more labels and a tooltip value, determined by the underlying M-Files object.
Open the “Values” section in the Properties pane on the right to see these values or change them. You will notice that each element already has a few entries and the menu area is divided into different components.
You can edit these values with the pencil icon
or add new values by clicking on the plus icon
next to each entry. After selecting the plus symbol next to Values, you can choose to create a New Value or a New Tooltip Value. Depending on which entry you select, a different dialog appears.
New Value
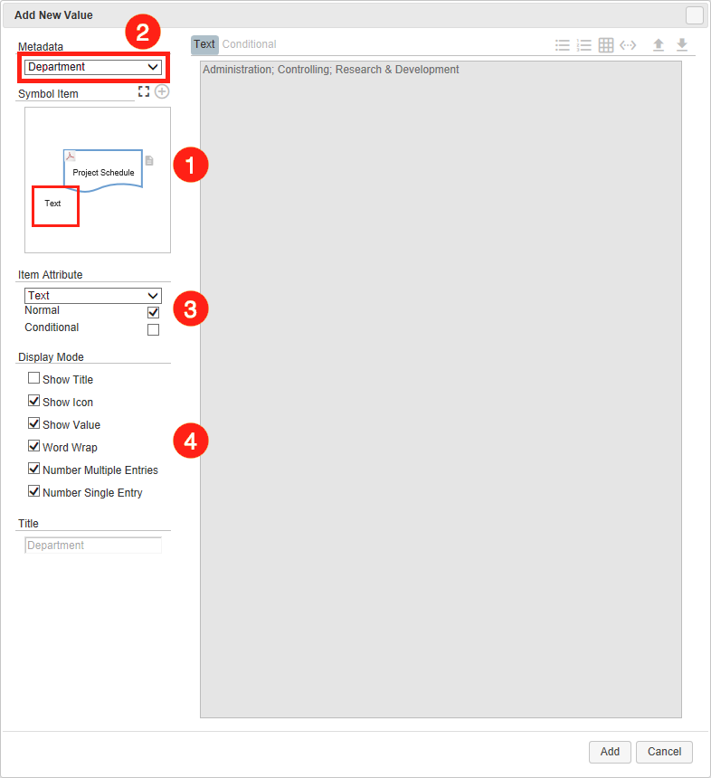
If you select New Value, the Add New Value window opens. Here you can select numerous settings for the content and format of the symbol item and its labels. On the left-hand side of the window, you can find options for value entries, on the right-hand side is the text or condition field:
- At the upper left-hand side, there is the preview for symbols and labels that are already created. With the buttons
/
you can enlarge or reduce this preview. Additional labels can be created by using the plus icon
. - The drop-down menu Metadata contains all metadata of the linked object. To fill a new label with metadata of the linked object, select the metadata above and click the plus icon
. - You can define attributes and contents of a symbol or label in the Item Attributes area:
- If you select the symbol itself in the preview, you can use standard
normalattributes for LineStyle, LineColor or FillColor or you can useconditionalattributes that change dynamically, e.g. by changing the metadata of the object. For further information, see Working with conditional Values. - If you select a label in the preview, you can use the
normalstandard attributes for Text (content), FontColor, LineStyle, LineColor or FillColor or you can useconditionalattributes that change dynamically e.g. by changing the metadata of the object. For further information see Working with conditional Values.
- Display options are available in the Display Mode and Title sections:
Show Titlespecifies if the title of the metadata property or only its contents are displayed. If you activate this option, you can also manually adjust the display in theTitlearea.Show Iconspecifies if the M-Files icon of a property is displayed.Show Valuespecifies if to display the contents of a metadata property, for example, if you want to display the icon only.Word Wrapspecifies if the textual content of a label is automatically wrapped.Number Multiple EntriesDepending on which property you have previously selected from the dropdown menu, multiple values may be displayed in the label. If you activate this item, they will be numbered.
New Tooltip Value
Often it is not practical to display all context information and metadata properties directly on the map. This would make the visualization look too overloaded and would irritate the user. Therefore, you can display additional important information in the context of a symbol, task, or M-Files object, in so-called Tooltip Values.
Tooltips in M-Files Process Maps can be created in HTML code. This enables you to use the HTML syntax for hyperlinks, tables, formatting and links to web services or mailto etc.
After clicking on the plus symbol next to the heading Values and selecting the entry New Tooltip Value the window Edit Tooltip Values opens:
- On the left side, all existing tooltip entries are listed. As you can see, new objects already contain the name or title and the object ID as tooltip value.
- You can download predefined tooltip combinations including the M-Files syntax from the central storage using the
arrow button (see Value Templates from Storage). - Use the plus
button to add a new tooltip value to the list. - Use the up
/ down
arrow buttons to resort the tooltips. - Use the pen button
to edit existing tooltips and change their contents. - The minus button
can be used to remove tooltips from the list.
Confirm your selection with a click on Apply so that the tooltips are modified.
If you click on the plus button
Add Tooltip Value, the Add new Value window opens. In this window you can create your own texts, add texts from metadata or use and modify placeholders and templates:
- Use the Metadata dropdown to add a metadata property to the Text Formatting Area or select Placeholder to create your own texts including M-Files placeholders.
- The following display options are available:
Show Titlespecifies if the title of the tooltip or only its contents are displayed. If you activate this option, you can also manually adjust the display in the Title area.Show Iconspecifies if the M-Files icon of a property is displayed.Show Valuespecifies if the contents of a metadata property are displayed, e.g. if you want to display the icon only.
- In the Text Formatting Area you can edit the texts and use formatting options such as unsorted
or sorted
list and
table. The
double-arrow button opens the familiar M-Files placeholder editor, allowing you to insert placeholders (see Using Placeholders in Labels. - The arrow buttons
/
allow you to store and retrieve text modules in the storage (see Value Templates from Storage).
Click on Add to add the new entry to the list of tooltip values.




